/bista/UnterrichtSekII/franzoesisch/sprachbewusstheit/research/dm/VERA-BiSS
Transferforschung zur Nutzung von VERA-8 als Instrument zur Lehrkräftequalifizierung und Unterrichtsentwicklung im Lesen (VERA-BiSS)
Leitung
Dr. Sofie Henschel, Prof. Dr. Petra Stanat
Wissenschaftliche Mitarbeiterin
Dr. Carola Schnitzler
Kooperationspartner
Prof. Dr. Jörg Jost (Universität zu Köln)
Laufzeit
01. März 2020 – 28. Februar 2025
Förderung
Bundesministerium für Bildung und Forschung (BMBF)
Weitere Informationen
Projektbeschreibung
Die bundesweit durchgeführten Vergleichsarbeiten VERA-3 und VERA-8 sind Bestandteil der Gesamtstrategie der KMK zum Bildungsmonitoring. Die VERA-Ergebnisse stellen eine Art Frühwarnsystem dar und liefern Lehrkräften Hinweise darauf, inwieweit Schüler*innen die in den Bildungsstandards formulierten Anforderungen bereits ein Jahr vor ihrem Erreichen bewältigen (Henschel & Stanat, 2019). Idealerweise sollen Lehrkräfte auf dieser Datengrundlage und unterstützt durch die sogenannten „Didaktischen Handreichungen“ (didaktische Einordnungen, Kommentierungen von Testaufgaben und Hinweise zur unterrichtlichen Weiterarbeit) in Abstimmung mit Fachkolleg*innen Förderentscheidungen treffen, Fördermaßnahmen in ihrem Unterricht umsetzen und diese überprüfen. In der Realität scheint jedoch der Schritt, das eigene unterrichtliche Handeln zu reflektieren und Förderentscheidungen gestützt auf VERA-Ergebnissen und unter Zuhilfenahme der didaktischen Handreichungen zu treffen und umzusetzen, häufig nicht oder wenig systematisch stattzufinden (Nachtigall & Jantowski, 2007). Dies dürfte insbesondere darauf zurückzuführen sein, dass Lehrkräfte Unterstützung dabei benötigen, die Potenziale der Leistungsrückmeldungen und der darauf bezogenen Hinweise für ihren Unterricht zu erkennen und anzuwenden. Hier setzt das Transferforschungsvorhaben VERA-BiSS an, das in Kooperation zwischen dem IQB (Dr. Sofie Henschel & Prof. Dr. Petra Stanat) und dem Lehrstuhl für Deutsche Sprache und ihre Didaktik der Universität zu Köln (Prof. Dr. Jörg Jost) durchgeführt wird.
Das interdisziplinäre Transferforschungsvorhaben VERA-BiSS ist Teil des Forschungsnetzwerks BiSS-Transfer der Bund-Länder-Initiative „Bildung durch Sprache und Schrift, BiSS“ und zielt darauf ab, Steuerungswissen über Implementationsprozesse im Kontext sprachlicher Bildung – hier bezogen auf die Leseförderung in der Sekundarstufe I – zu generieren.
Das Forschungsvorhaben VERA-BiSS verfolgt dabei das Ziel, Lehrkräfte darin zu unterstützen die Ergebnisse von VERA-8 besser für die datengestützte Weiterentwicklung ihres Deutschunterrichts – insbesondere bezogen auf die Förderung der Lesekompetenz – zu nutzen.
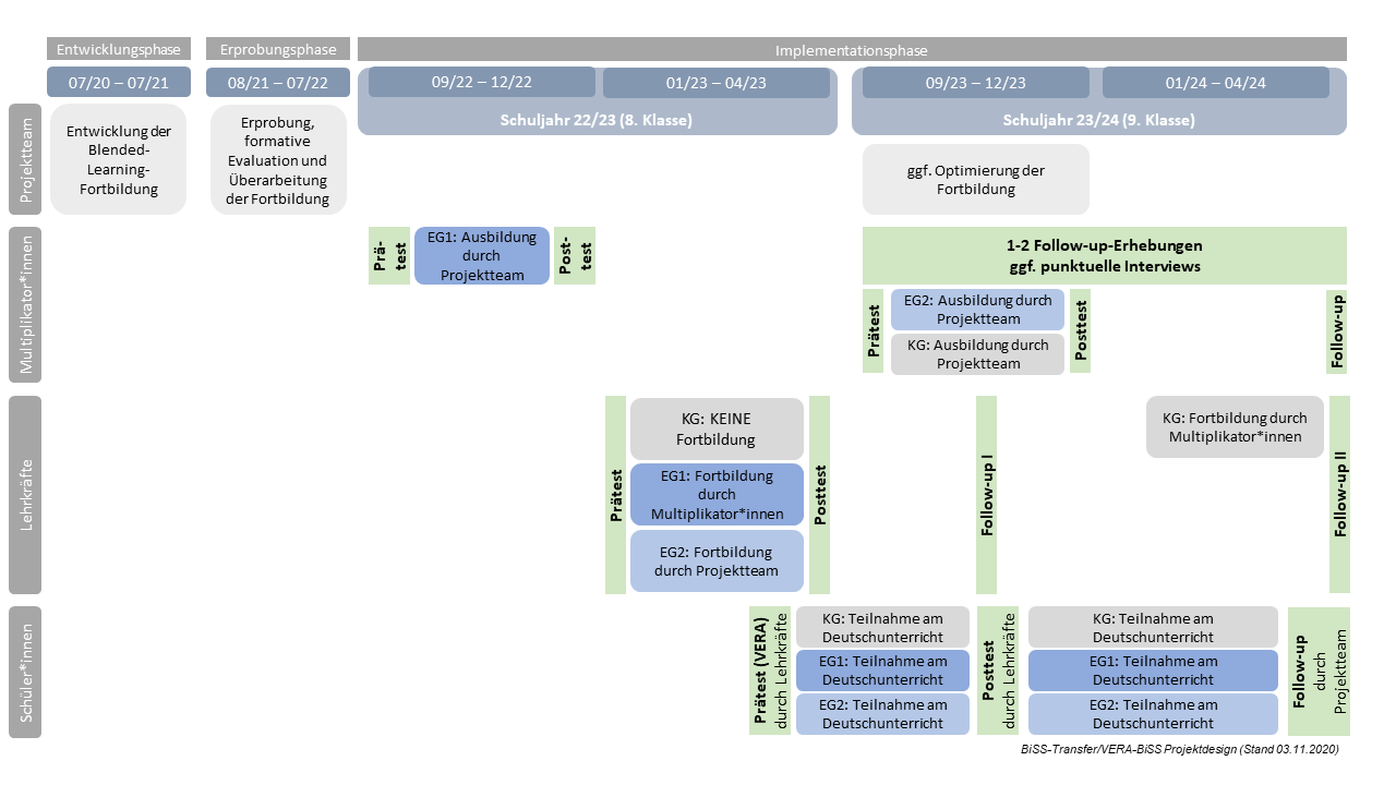
Design des VERA-BiSS-Projekts
Das gesamte Forschungsvorhaben gliedert sich in drei Phasen:
In der Entwicklungsphase (7/2020 – 7/2021) wird ein Blended-Learning Fortbildungsansatz entwickelt, der sich aus E-Learning und (Online-)Präsenzphasen zusammensetzt und bereits vorhandene Unterstützungselemente berücksichtigt, die in den Ländern zur Weiterarbeit mit den VERA-Ergebnissen bereits vorhanden sind.
In der Erprobungsphase (8/2021 – 7/2022) wird der Fortbildungsansatz zunächst mit einer kleinen Gruppe von etwa 15 bis 20 Lehrkräfte im Schuljahr 2021/22 erprobt, formativ auf seine Praktikabilität hin untersucht sowie anschließend optimiert.
In der Evaluationsphase (9/2022 – 4/2024) werden in einem feldexperimentellen Prä-Post-Follow-up-Kontrollgruppendesign Effekte der Fortbildung auf die professionelle Kompetenz der Lehrkräfte (fachliches und fachdidaktisches Wissen, Überzeugungen) sowie ihr (unterrichts-)praktisches Handeln im Umgang mit den VERA-Ergebnissen im Kompetenzbereich Lesen für die Gestaltung ihres Deutschunterrichts in der 8. und 9. Klassenstufe untersucht. Darüber hinaus wird der Frage nachgegangen, inwieweit die Teilnahme an der Fortbildung aus Sicht der Schüler*innen zu Veränderungen in der Unterrichtsqualität führt und ob Effekte in der Lesekompetenz und in motivational-emotionalen Merkmalen (z. B. Leseinteresse, Leseselbstkonzept, Lesefreude) zwischen Mitte der 8. Klassenstufe (Teilnahme an VERA-8) und Mitte der 9. Klassenstufe längsschnittlich zu beobachten sind.
Dazu werden in der Evaluationsphase drei Interventionsbedingungen umgesetzt:
- Experimentalgruppe 1 (EG1) – ferner Transfer: Zunächst werden Multiplikator*innen, die Erfahrungen in der Lehrkräftefortbildung zur Leseförderung und Erfahrungen mit VERA mitbringen, im ersten Schulhalbjahr 2022/23 (9/2022 – 12/2022) durch das Projektteam fortgebildet. Diese Multiplikator*innen setzen den Fortbildungsansatz anschließend in ihrem jeweiligen Verbund um (1/2023 – 4/2023) und begleiten die fortgebildeten Lehrkräfte ihres Verbundes bei der Ergebnisnutzung von VERA-8 im laufenden (8. Klasse) und im folgenden Schuljahr (9. Klasse).
- Experimentalgruppe 2 (EG2) – naher Transfer: Die Lehrkräfte eines Verbundes werden direkt durch das Projektteam im Schuljahr 2022/23 fortgebildet (1/2023 – 4/2023) und bei der Ergebnisnutzung von VERA-8 im laufenden (8. Klasse) und im folgenden Schuljahr (9. Klasse) begleitet. Multiplikator*innen dieser Verbünde werden im Verlauf der Implementationsphase (09/2023-12/2023) qualifiziert.
- Warte-Kontrollgruppe (KG): Die Multiplikator*innen werden im weiteren Verlauf der Implementationsphase im ersten Schulhalbjahr 2023/24 (9/2023 – 12/2023) qualifiziert. Die zugehörigen Lehrkräfte nehmen an der von den Multiplikator*innen umgesetzten (optimierten) Fortbildung im Schuljahr 2023/24 (1/2024 – 4/2024) teil und beteiligen sich im Evaluationszeitraum (8/22-4/24) zunächst nur an den Erhebungen.
In allen drei Interventionsbedingungen (EG1, EG2, KG) nehmen jeweils zwei Verbünde teil. Ein Verbund besteht in der Regel aus 7 Schulen aus einem Bundesland, wobei aus jeder Schule mindestens drei Deutschlehrkräfte (und deren Klassen) teilnehmen. Die teilnehmenden Lehrkräfte unterrichten im Schuljahr 2022/23 eine 8. Klasse im Fach Deutsch und erteilen in dieser Klasse auch im darauffolgenden Schuljahr 2023/24 (9. Klasse) Deutschunterricht.
Alle Lehrkräfte und Multiplikator*innen werden vor (Prätest) und am Ende (Posttest) der Blended-Learning-Fortbildung sowie im Anschluss daran im laufenden und im folgenden Schuljahr zu verschiedenen Aspekte ihrer professionellen Kompetenz, ihren Einstellungen gegenüber VERA und zu ihrem Umgang mit den VERA-8 Ergebnissen befragt. Zu den gleichen Zeitpunkten werden auch die Lehrkräfte der Warte-Kontrollgruppe befragt.
Das Projekt ist zeitlich eng auf die Durchführung von VERA-8 im Schuljahr 2022/23 ausgerichtet. So werden die Ausgangsleistung im Lesen sowie weitere lesebezogene Merkmale bei den Schüler*innen im Rahmen ihrer Teilnahme an VERA-8 (ca. 03/2023) erfasst. Weitere Erhebungen folgen im ersten (Herbst 2023, Posttest) sowie im zweiten Halbjahr der 9. Klasse (Frühjahr 2024, Follow-up) und werden mit den Erhebungen bei den Lehrkräften in Zusammenhang gebracht.
Die Blended-Learning Fortbildungsreihe zur Nutzung von VERA-8 als Instrument zur Lehrkräftequalifizierung und Unterrichtsentwicklung im Lesen wird den Ländern nach Abschluss des Projekts zur Verfügung gestellt.
Ausgewählte Publikationen und Literatur
-
Henschel, S. & Stanat, P. (2019). Bildungsstandards als Element der Qualitätssicherung und -entwicklung im deutschen Schulsystem. In E. Kiel, B. Herzig, U. Maier & U. Sandfuchs (Hrsg.), Handbuch Unterrichten an allgemeinbildenden Schulen (S. 374-384). Bad Heilbrunn: Verlag Julius Klinkhardt.
- Nachtigall, C. & Jantowski, A. (2007). Die Thüringer Kompetenztests unter besonderer Berücksichtigung der Evaluationsergebnisse zum Rezeptionsverhalten. Empirische Pädagogik, 21, 401-410.
